Bridgetek BT88 Advanced Embedded Video Engines
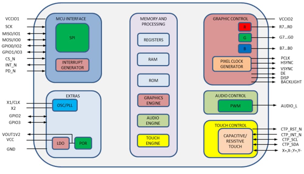
Bridgetek BT88 Advanced Embedded Video Engines are easy-to-use graphic controller ICs targeted at embedded applications to generate high-quality Human Machine Interfaces (HMIs). These Bridgetek ICs offer graphic, audio, and touch control interface functionality in a compact Pb-free, RoHS-compliant VQFN-48 and VQFN-56 package. The BT88 support LCD 480x272, 320x240 resolutionsand bar type display like 800x160, 1024x120 and operate within a -40°C to +85°C temperature range.Features
- Advanced Embedded Video Engine (EVE) with high-resolution graphics and video playback
- BT88 (0/1/2/3) functionality includes graphic control, audio control, and touch control interface
- Pinout backward compatible with FT81x series (BT880Q-FT810Q, BT881Q-FT811Q, BT882QFT812Q, BT883Q-FT813Q)
- Support multiple widgets for simplified design implementation
- Built-in graphics operations allow users with little expertise to create high-quality displays
- Support 4-wire resistive touchscreen (BT880Q/BT882Q)
- Support capacitive touch screen with up to 5 touches detection (BT881Q/BT883Q)
- Hardware engine can recognize touch tags and track touch movement
- Provides notification for up to 255 touch tags
- Enhanced sketch processing
- Programmable interrupt controller provides interrupts to host MCU
- Built-in 12MHz oscillator with PLL providing programmable system clock up to 60MHz
- Clock switch command for internal or external clock source
- External 12MHz crystal or clock input can be used for higher accuracy
- Video RGB parallel output; configurable to support PCLK up to 60MHz and R/G/B output of 1- to 8-bits
- Programmable timing to adjust HSYNC and VSYNC timing
- Support for LCD displays with up to 128K pixels in total and up to 2048 pixels per line
- 480x272, 320x240 and bar type display like 800x160, 1024x120 supported LCD resolutions
- Support landscape and portrait orientations
- Display enables control output to LCD panel
- Integrated 256kB graphics RAM, no frame buffer RAM required
- Support playback of motion-JPEG encoded AVI videos
- Mono audio channel output with PWM output
- Built-in sound synthesizer
- Audio wave playback for mono 8-bit linear PCM, 4-bit ADPCM, and µ-Law coding format at sampling frequencies from 8kHz to 48kHz
- Built-in digital filter reduces the system design the complexity of external filtering
- PWM output for display backlight dimming control
- Advanced object-oriented architecture enables low-cost MPU/MCU as system host using SPI interfaces
- Support SPI data lines in single, dual, or quad mode
- Power mode control allows the chip to be put in power down, sleep, and standby states
- Supports I/O voltage from 1.8V to 3.3V
- Internal voltage regulator supplies 1.2V to the digital core
- Built-in Power-on-reset circuit
- -40°C to 85°C extended operating temperature range
- Available in a compact Pb-free, VQFN-48 and VQFN-56 package, RoHS compliant
Applications
- Point of Sales (POS) machines
- Multi-function printers
- Instrumentation
- Home security systems
- Graphic touchpads (remote, dial pad)
- Tele/video conference systems
- Phones and switchboards
- Medical appliances
- Blood pressure displays
- Heart monitors
- Glucose level displays
- Breathalyzers
- Gas chromatographs
- Power meters
- Home appliance devices
- Set-top boxes
- Thermostats
- Sprinkler system displays
- GPS/Satnav
- Vending machine control panels
- Elevator controls
Block Diagram
System Design Diagram
Publicerad: 2023-07-21
| Uppdaterad: 2024-01-10
