Diodes Incorporated PI3EQX1002B 10Gbps USB 3.1 Linear ReDriver™
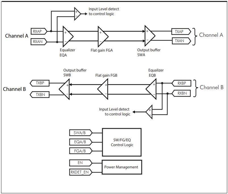
Diodes Incorporated PI3EQX1002B 10Gbps USB 3.1 Linear ReDriver™ is a high-performance, one-port, USB 3.1 and USB 3.0 compatible that is designed specifically for USB 3.1 protocol. This device provides 5Gbps and 10Gbps serial links with a linear equalizer and a single supply voltage of 3.3V. Diodes Incorporated PI3EQX1002B provides programmable equalization, linear swing, and flat gain to optimize performance. Features include 100Ω differential CML I/Os, automatic receiver detect function and auto "slumber" mode for adaptive power management. These devices from Diodes Incorporated are ideal for external storage devices, PC monitors, laptops, and smartphones.Features
- 5Gbps and 10Gbps serial link with a linear equalizer
- Fully compliant with USB3.1 super speed standards
- Two 10Gbps differential signal pairs
- Pin adjustable receiver equalization
- Pin adjustable output linear swing
- Pin adjustable flat gain
- Automatic receiver detect
- USB3.1 and USB3.0 compatible
- 100Ω differential CML I/O’s
- Auto "slumber" mode for adaptive power management
- 3.3V single supply voltage
Application Circuit Diagram
Additional Resources
Publicerad: 2016-11-29
| Uppdaterad: 2022-03-11
