Trenz Electronic TE0821 MPSoC Modules
Trenz Electronic TE0821 MPSoC Modules are industrial-grade, powerful 4cm x 5cm form-factor MPSoC modules integrated with an AMD / Xilinx Zynq™ UltraScale+ MPSoC. These modules include 2x 1GB DDR4 SDRAM chip, 2x 64MB flash memory for configuration and data storage, and switching power supplies. The TE0821 modules are equipped with Lattice Mach XO2 CPLD for system control, a programmable clock generator, a high-speed USB2 ULPI transceiver, and four LEDs. These highly integrated modules are smaller than a credit card and are available in several variants at an affordable price-performance ratio.
Features
- SoC/FPGA
- AMD / Xilinx Zynq™ UltraScale+™ XCZU3EG-1SFVC784E (XCZU3EG-1SFVC784I - TE0821-02-3BI81MA)
- -1 speedgrade
- Extended/industrial temperature range
- SFVC784 package
- RAM/storage
- 2GB DDR4 SDRAM
- 2x 64MB SPI boot flash (dual parallel)
- 8GB e.MMC memory
- 2Kb MAC address serial EEPROM with EUI-48 node identity
- Onboard
- Lattice MachXO2 CPLD
- Programmable quad clock generator
- Hi-speed USB2 ULPI transceiver
- 4x LEDs
- Interface
- 1Gbps RGMII Ethernet interface
- Hi-speed USB2 ULPI transceiver with full OTG support
- 34x High Performance (HP) und 96 x high density PL I/Os
- 4x serial PS GTR transceivers
- PCI Express interface
- SATA 3.1 interface
- DisplayPort interface with video resolution up to 4k x 2k
- 2x USB 3.0 specification-compliant interface implementing a 5Gbit/s line rate
- 40mm x 50mm size
Applications
- CG devices
- Sensor processing and fusion
- Motor control
- Low-cost ultrasound
- Traffic engineering
- EG devices
- Flight navigation
- Missile and munitions
- Military construction
- Secure solutions
- Networking
- Cloud computing security
- Data centers
- Machine vision
- Medical endoscopy
- EV devices
- Situational awareness
- Surveillance/reconnaissance
- Smart vision
- Image manipulation
- Graphic overlay
- Human-machine interfaces
- Automotive ADAS
- Video processing
- Interactive displays
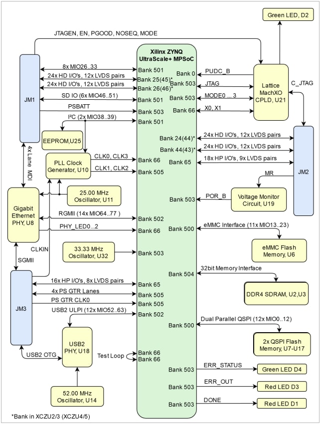
Block Diagram
Overview
Dimension Diagram
Publicerad: 2025-11-03
| Uppdaterad: 2026-02-05
